#1. This image shows how Patients List Management screen looks like after “New Patient” button was clicked to open the new patient form.
#2. There are only two fields required to enter new patient in the Patients List: patient’ name and day of birth, all other fields can be filled later on when it needed; it simplifies building Patients List.
#3. Just click button to save new patient in the data base.
#4. Patient information can be modified by selecting patient from the list. To prevent accidental patient information modification information can be modified only after editing mode explicitly turned on – Begin Edit.
#5. Here we added medical alert to the patient information and saved it.
#6. Patient with medical alert has his/her name presented in red.
#7. Patients List has “find patients by name” functionality.
#8. Patients Management allows to create medical history record for every patient in the list.
#9. Different fonts and text decorations can be used in medical history records.
#10. Patient payments records are available as well. To invoke patient medical history or/and payments record it is just enough to select patient from the patients list.
#11. Patient payments records separated in cash, HMO and PPO. Cash payments records organized per day.
#12. Saved cash payments records listed in the left hand pane and not allowed to be modified after record day is over.
#13. Patient HMO payments records organized per year and per month.
#14. Here is how HMO year monthly table looks like.
#15. Patient PPO payments organized per day.
#16. To prevent accidental record modification editing mode must be explicitly turned on by Begin Edit button. Until record saved it’s displayed in red as an indicator of editing mode in process.
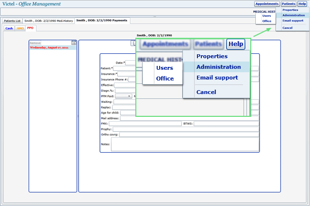
#17. Through the Help menu item user has access to properties and administration utilities, last ones are available for administrator, only.
#18. Every user can choose and save the part of Patients Management to be loaded at start automatically.
#19. Patients Management administration is accessible by the user-administrator, only and intended to satisfy as many HIPAA requirements as possible for this kind of software applications.
#20. By HIPAA, each user should only have access to the " + "\"" + "minimum necessary" + "\"" + " information to do his or her job. Patients Management allows administrator to limit user access per Patient Management functionalities. This screen shows how users’ access to appointments can be controlled.
#21. This screen shows how users’ access to Patient List, medical history and payments can be controlled per user.